---
description: Review of Eye Cloud Pro Software: system overview, features, price and cost information. Get free demos and compare to similar programs.
image: https://gdm-localsites-assets-gfprod.imgix.net/images/software_advice/og_logo-55146305bbe7b450bea05c18e9be9c9a.png
title: Eye Cloud Pro | Reviews, Pricing & Demos - SoftwareAdvice GB
---

Breadcrumb: [Home](/) > [Ophthalmology EMR Software](/directory/103/ophthalmology-software/software) > [Eye Cloud Pro](/software/334787/eye-cloud-pro)

# Eye Cloud Pro

Canonical: https://www.softwareadvice.co.uk/software/334787/eye-cloud-pro

Page: 1 / 2\
Next: [Next page](https://www.softwareadvice.co.uk/software/334787/eye-cloud-pro?page=2)

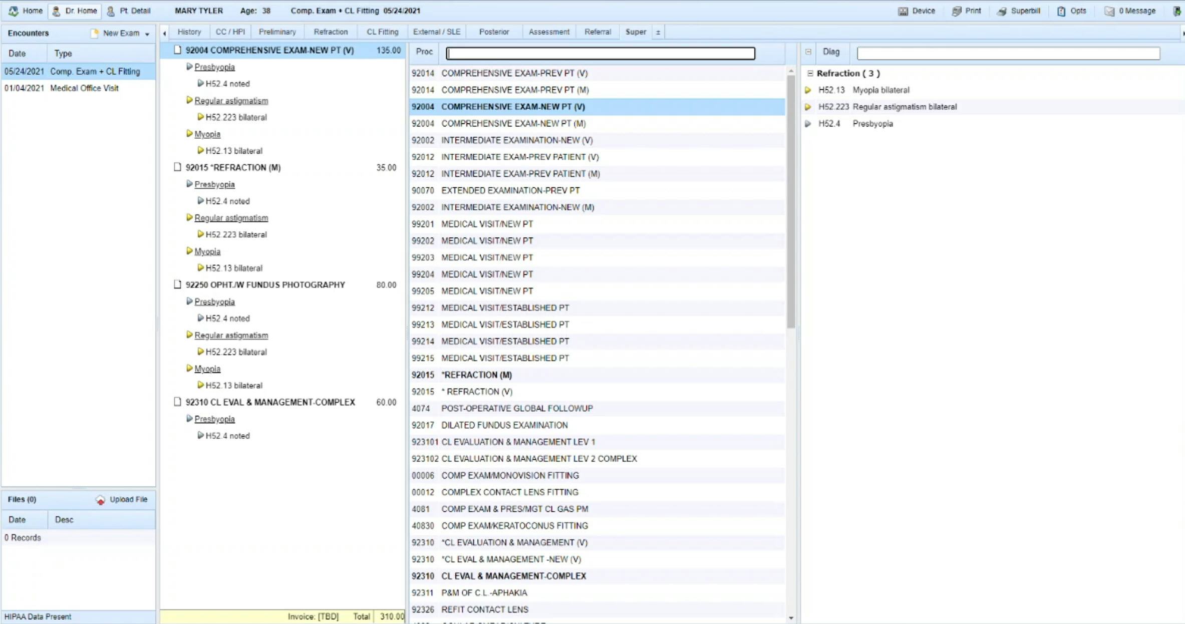
> Eye Cloud Pro is a cloud-based practice management platform designed exclusively for optometry practices. Rather than stitching together separate tools for scheduling, charting, billing, and retail, Eye Cloud Pro combines every part of your clinical and optical workflow into a single, connected system — so your team spends less time managing software and more time focused on patients.&#10;&#10;Eye Cloud Pro covers every part of the optometry workflow in one place. The EHR was built by optometrists — with customizable exam templates, image annotation, tonometry tracking, and e-prescribing that mirrors how you actually work in clinic. The optical POS connects directly to patient records, frame inventory, and lab ordering, so your team completes sales without switching systems. Built-in billing includes compliant claims, audit protection, and revenue cycle management to reduce manual entry and keep reimbursements moving. Online booking, automated reminders, two-way SMS, and insurance eligibility verification keep the schedule full and the front desk efficient. For practices that need full operational connectivity, direct lab integrations and automated contact lens ordering are also available.&#10;Eye Cloud Pro works for solo ODs, group practices, in-store optical clinics, and multi-location operations. Multi-location inventory visibility, centralized reporting, and role-based access controls mean growing practices don't outgrow their software. Because the platform is fully cloud-based, your team can access it from anywhere — no servers to maintain. Implementation, training, and ongoing support are handled by a support team and included with your subscription.&#10;&#10;Trusted by thousands of optometrists, Eye Cloud Pro is a modern alternative to legacy optometry software — offering the depth independent practices need without the complexity or cost of enterprise systems.
> 
> Verdict: Rated **4.3/5** by 18 users. Top-rated for **Likelihood to recommend**.

-----

## Quick Stats & Ratings

| Metric | Rating | Detail |
| **Overall** | **4.3/5** | 18 Reviews |
| Ease of Use | 4.4/5 | Based on overall reviews |
| Customer Support | 4.2/5 | Based on overall reviews |
| Value for Money | 4.3/5 | Based on overall reviews |
| Features | 4.2/5 | Based on overall reviews |
| Recommendation percentage | 80% | (8/10 Likelihood to recommend) |

## About the vendor

- **Company**: Optical POS Software

## Commercial Context

- **Starting Price**: US$259.00
- **Target Audience**: Self Employed, 2–10, 11–50
- **Deployment & Platforms**: Cloud, SaaS, Web-based
- **Supported Languages**: English
- **Available Countries**: Canada, Puerto Rico, US Virgin Islands, United States

## Features

- API
- Activity Dashboard
- Appointment Management
- Audit Trail
- Calendar Management
- Charting
- Claims Management
- Client Management
- Compliance Management
- Customisable Templates
- Data Import/Export
- Document Management
- E-Prescribing
- EMR/EHR
- Electronic Payments
- Email Reminders
- For Ophthalmologists
- For Optometrists
- HIPAA Compliant
- Insurance Management

## Support Options

- Email/Help Desk
- FAQs/Forum
- Knowledge Base
- Phone Support

## Category

- [Ophthalmology EMR Software](https://www.softwareadvice.co.uk/directory/103/ophthalmology-software/software)

## Related Categories

- [Ophthalmology EMR Software](https://www.softwareadvice.co.uk/directory/103/ophthalmology-software/software)
- [Electronic Medical Records Software](https://www.softwareadvice.co.uk/directory/8/electronic-medical-record-software/software)
- [Optometry Software](https://www.softwareadvice.co.uk/directory/104/optometry-software/software)

## Alternatives

1. [RevolutionEHR](https://www.softwareadvice.co.uk/software/2508/revolutionehr) — 4.5/5 (203 reviews)
2. [Eyefinity Encompass](https://www.softwareadvice.co.uk/software/5639/eyefinity) — 3.7/5 (68 reviews)
3. [Liquid EHR](https://www.softwareadvice.co.uk/software/47057/liquidehr) — 4.8/5 (56 reviews)
4. [iTRUST](https://www.softwareadvice.co.uk/software/64613/itrust) — 5.0/5 (135 reviews)
5. [Anagram](https://www.softwareadvice.co.uk/software/180886/patch) — 4.7/5 (56 reviews)

## Reviews

### "EyeCloudPro is hard to beat." — 5.0/5

> **carl** | *21 December 2024* | Medical Practice | Recommendation rating: 9.0/10
> 
> **Pros**: I initially was concerned about a cloud based office management system, but I quickly learned that this system worked much better than all the server based systems I had used before.
> 
> **Cons**: Some competitors EHR sections are more robust.
> 
> I've worked with most Optometry office management systems and I find EyeCloud the easiest to use (and it happens to be very price competitive).

-----

### "Easy to learn, easy to use" — 5.0/5

> **Rischel** | *4 January 2022* | Medical Practice | Recommendation rating: 10.0/10
> 
> **Pros**: Eye Cloud Pro is a straightforward software that gets the job done.  For a non-niche optometry office that sees mostly glasses, contact lenses, and medical office visits the charts are clean without a lot of cluttering of every single possible test.  Of course there is an empty special testing section that you can add your own notes.  IOP is charted in a graph so you can see trend without flipping back to previous visits. You can even email the patient their prescription and it records that this was done. The best is that it is easy for staff to learn to use because it is intuitive.  &#10;Reports are many and detailed.  Like being able to track number of patients seen and for what procedure, number of frames sold and which brands/manufacuturers, what percentage of patients are attribute to which third parties, production broken down by staff/doctor.
> 
> **Cons**: It would be nice to have it integrated with VSP billing and glasses order entry since we use VSP so much, would reduce having to double entry and reduce input errors.  Would also like to integrate the EOBs when VSP comes in so we can post to each item.  Currently since we do this manually we only separate services and bulk materials. We could do it manually but not worth the time to do it manually.  &#10;Reports are many and detailed but would like one that gives the true net since so much is written off due to third party.
> 
> Eye Cloud Pro has been listening and responding to consumer feedback and industry overall requirements.  I like that the system keeps a confirmation that prescriptions were released to patients.  Even though I don't use some of the features that are newly available (two way texting) I see that it is available because others have requested it so I feel like the company is responsive.  My needs may change in the future since my colleagues are requesting this so it's nice to know that the company is not stagnant.

-----

### "Eye Cloud Awesomeness" — 5.0/5

> **Reagan** | *27 March 2026* | Medical Practice | Recommendation rating: 10.0/10
> 
> **Pros**: It is very easy to use and I can log onto it anywhere. It is super easy to use and it is great value for your money\! They have great customer support and it is easy to access your patients' information. Amazing communication and they have great features.
> 
> **Cons**: There are frequent outages, but I would say that it is still a great software system to use for eye doctor offices\!
> 
> My overall experience is really great\! We have been using it for a long time now and it is one of the best software systems that I have used so far in the office\!

-----

### "DO NOT USE." — 1.0/5

> **Boris** | *7 October 2024* | Medical Practice | Recommendation rating: 0.0/10
> 
> **Pros**: The system itself is easy to use. But the pricing structure is horrible.
> 
> **Cons**: Way too expensive. They charge you $200 extra for not using a feature. There are other systems that are so much cheaper and just as easy to use. Scammers\! DO NOT USE.
> 
> Way too expensive. They charge you $200 extra for not using a feature. There are other systems that are so much cheaper and just as easy to use. Scammers\! DO NOT USE

-----

### "Great EHR for the price\!" — 5.0/5

> **Christopher** | *6 January 2022* | Medical Practice | Recommendation rating: 8.0/10
> 
> **Pros**: 1. Simplistic to use with a gradual learning curve.&#10;2. Although there is no app, it's accessible from Mobile devices&#10;3. Good support. The few times there is an issue the tech support is on it quickly&#10;4. Clean, professional look that is completely customizable. &#10;5. Reliable. In over a year the system has been down less than 10min.
> 
> **Cons**: 1. Takes a long time to implement changes.&#10;2. Contact lenses are not up to date and need to be entered by the office manually.&#10;3. Contact lens parameters are not input into the system. You can enter CLS Rx's that are not offered which means you have to look online or at a TQ to verify the CLS parameters before finalizing an Rx.
> 
> I am very happy with ECP. I always tell my colleagues about ECP and how user friendly it is. I rate everything in totality an 8.5/10

-----

Page: 1 / 2\
Next: [Next page](https://www.softwareadvice.co.uk/software/334787/eye-cloud-pro?page=2)

## Links

- [View on SoftwareAdvice](https://www.softwareadvice.co.uk/software/334787/eye-cloud-pro)

## This page is available in the following languages

| Locale | URL |
| en | <https://www.softwareadvice.com/medical/eye-cloud-pro-profile/> |
| en-AU | <https://www.softwareadvice.com.au/software/334787/eye-cloud-pro> |
| en-GB | <https://www.softwareadvice.co.uk/software/334787/eye-cloud-pro> |
| en-IE | <https://www.softwareadvice.ie/software/334787/eye-cloud-pro> |
| en-NZ | <https://www.softwareadvice.co.nz/software/334787/eye-cloud-pro> |

-----

## Structured Data

<script type="application/ld+json">
  {"@context":"https://schema.org","@graph":[{"name":"SoftwareAdvice UK","address":{"@type":"PostalAddress","addressLocality":"Egham","addressRegion":"ENG","postalCode":"TW20 9AH","streetAddress":"Tamesis, The Glanty, Staines-upon-Thames Egham TW20 9AH United Kingdom"},"description":"Software Advice helps businesses in the UK find the best software with confidence. Compare software options and learn more from our research and user reviews.","email":"info@softwareadvice.co.uk","url":"https://www.softwareadvice.co.uk/","logo":"https://dm-localsites-assets-prod.imgix.net/images/software_advice/logo-white-d2cfd05bdd863947d19a4d1b9567dde8.svg","@type":"Organization","@id":"https://www.softwareadvice.co.uk/#organization","parentOrganization":"G2.com, Inc.","sameAs":[]},{"name":"Eye Cloud Pro","description":"Eye Cloud Pro is a cloud-based practice management platform designed exclusively for optometry practices. Rather than stitching together separate tools for scheduling, charting, billing, and retail, Eye Cloud Pro combines every part of your clinical and optical workflow into a single, connected system — so your team spends less time managing software and more time focused on patients.\n\nEye Cloud Pro covers every part of the optometry workflow in one place. The EHR was built by optometrists — with customizable exam templates, image annotation, tonometry tracking, and e-prescribing that mirrors how you actually work in clinic. The optical POS connects directly to patient records, frame inventory, and lab ordering, so your team completes sales without switching systems. Built-in billing includes compliant claims, audit protection, and revenue cycle management to reduce manual entry and keep reimbursements moving. Online booking, automated reminders, two-way SMS, and insurance eligibility verification keep the schedule full and the front desk efficient. For practices that need full operational connectivity, direct lab integrations and automated contact lens ordering are also available.\nEye Cloud Pro works for solo ODs, group practices, in-store optical clinics, and multi-location operations. Multi-location inventory visibility, centralized reporting, and role-based access controls mean growing practices don't outgrow their software. Because the platform is fully cloud-based, your team can access it from anywhere — no servers to maintain. Implementation, training, and ongoing support are handled by a support team and included with your subscription.\n\nTrusted by thousands of optometrists, Eye Cloud Pro is a modern alternative to legacy optometry software — offering the depth independent practices need without the complexity or cost of enterprise systems.","image":"https://gdm-catalog-fmapi-prod.imgix.net/ProductScreenshot/60ea4690-3c23-433c-87fc-ace8a2db81fe.jpeg","url":"https://www.softwareadvice.co.uk/software/334787/eye-cloud-pro","@type":"SoftwareApplication","@id":"https://www.softwareadvice.co.uk/software/334787/eye-cloud-pro#software","applicationCategory":"BusinessApplication","publisher":{"@id":"https://www.softwareadvice.co.uk/#organization"},"aggregateRating":{"@type":"AggregateRating","bestRating":5,"ratingCount":18,"ratingValue":4.3},"offers":{"price":"259","@type":"Offer","priceCurrency":"USD"},"operatingSystem":"Cloud"},{"@type":"BreadcrumbList","itemListElement":[{"name":"Home","position":1,"item":"/","@type":"ListItem"},{"name":"Ophthalmology EMR Software","position":2,"item":"/directory/103/ophthalmology-software/software","@type":"ListItem"},{"name":"Eye Cloud Pro","position":3,"item":"/software/334787/eye-cloud-pro","@type":"ListItem"}],"@id":"https://www.softwareadvice.co.uk/software/334787/eye-cloud-pro#breadcrumblist"}]}
</script>
